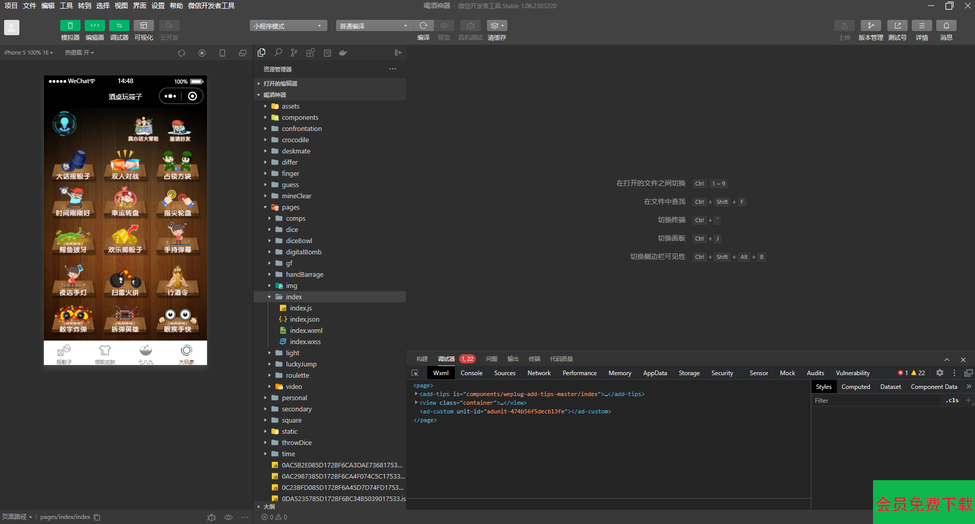
2023最新酒桌小游戏喝酒小程序源码-带流量主,喝酒神器3.6修改增加了广告位,直接上传源码到开发者端即,可通过后改广告代码,然后关闭广告展示提交,通过后打开即可。
流量主ID替换
插屏广告位 adunit-29629a7b54a41a8b
视频广告位 adunit-ff6b046e3276ca60
banner广告位 adunit-5d23d13958909d8f
格子广告位 adunit-474b56f5decb13fe
激励广告位 adunit-ef5bf71a45bdd710
搜索替换成自己的流量主即可



声明:本站所有资源均来源于互联网收集,仅供学习参考使用,如若本站内容侵犯了原著者的合法权益,可联系我们进行处理。
2026新版成人用品商城系统源码/性用品商城系统/情趣用品商城/会员专...元0
技师上门服务预约.同城美容家政足浴服务SPA技师派单系统源码公众号、小...元2580.00
知识付费系统小程序+PC+H5三端数据互通支持采集资源开源版...元1888.00
婚恋相亲交友系统源码 红娘金媒10.5版本小程序全开源 带安装教程...元998.00
私藏十几款营销软件工具:含视频、剧本素材、推流工具等精品免费软件工具!...元0
抖音艺术签名小程序源码 艺术签名设计小程序源码 字节跳动小程序开发...元0
最新商业视频打赏系统源码拥有多套模板包含代理后台已对接支付...元0
开源版查看QQ共同好友网站源码...元0
一款视频ZeVideo开源主题 Typecho主题...元0
外面卖999+的付费进群系统元0